Your Creative Vision.
Next-Gen Image, Music & Video.
Build powerful creative pipelines with drag-and-drop simplicity. Access all top-tier models for image, music and video generation—Runway, Luma, Suno, Flux, and more.

Built for Every Creator
Whether you're editing videos, designing graphics, producing music, or processing photos—NodeTool adapts to your creative workflow.
Video Creators
Automate editing workflows, generate B-roll, and create consistent visual styles across your content.
Graphic Designers
Access Flux, Ideogram, and SDXL. Generate variations and maintain brand consistency with world-class image models.
Music Producers
Compose with Suno, generate speech with ElevenLabs, and experiment with audio processing in your pipeline.
Photographers
Batch process images, upscale photos, and apply consistent edits across your entire catalog.
Powerful Tools for
Creative Work
Access the same elite models used by studios—Kling, Luma, Suno, Flux—all within a visual, intuitive interface.
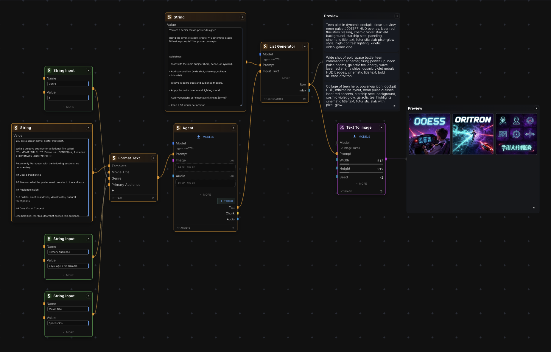
Visual Workflow Canvas
Build complex creative pipelines by connecting nodes. See your entire process at a glance and iterate faster.
- Infinite canvas
- Real-time execution graph
- Custom sub-graphs

Image Generation
Run Flux, Qwen-Image, Nano-Banana or Z-Image. Generate, upscale, and transform images with professional-grade command.
- GPU acceleration
- Multi-model support
- Batch processing

Video Processing
Create with cinematic video models like Kling, Veo, Runway and Sora 2. Edit and build automated video pipelines.
- Frame-accurate editing
- Temporal smoothing
- Format transcoding
Audio Integration
Compose music with Suno, generate voice with ElevenLabs, and integrate audio seamlessly into workflows.
- Stem separation
- Music generation
- Voice generation

Creative Workflow Templates
Start with pre-built workflows designed for creative professionals. Customize them to fit your unique process.
Brand Asset Generator
Generate consistent brand visuals, social media posts, and marketing materials with a single workflow.
Video Thumbnail Pipeline
Automatically create eye-catching thumbnails for your videos using AI-powered image generation.
Audio to Visual Sync
Create reactive visuals that respond to audio input, perfect for music videos and visualizers.
Photo Enhancement Suite
Batch process photos with upscaling, color correction, and style transfer in one automated flow.
Why Creatives Choose NodeTool
Your Data, Your Control
Run everything locally. Your creative assets never leave your machine unless you choose to share them.
No Subscription Required
NodeTool is free and open-source. Use your own API keys or run models completely offline.
All Leading Models
Access every top model in one place—Kling, Luma, Runway, Suno, ElevenLabs, Flux, Ideogram, and more.
Join the Creative Community
Connect with other creative professionals, share workflows, and get help from the community. NodeTool is open-source under AGPL-3.0.
Ready to Transform Your
Creative Workflow?
Download NodeTool for free and start building AI-powered creative pipelines today.
Download NodeTool